What is the WP Config File

In the root folder of your website installation there’s a file called wp-config. php which holds some Important information needed for the website to function.

Database Configuration

The WP config file holds the database credentials. These credentials are defined as follows:

DB_NAME

The name of your database. You can find this in your control panel or phpmyadmin

DB_USER

The username of the database

DB_PASSWORD

The database password

DB_HOST

The database host name. Typically the value is localhost referring to the local server itself. The port number can be attached to the end of the host after a semicolon like so

define( ‘DB_HOST’, ‘mysql.example.com:3307’ );

The default port for MYSQL is 3306 and can be left out.

DB_CHARSET

The database character set. Default is UTF-8

DB_COLLATE

The database collation type.

Keys & Salts

This section has all the WordPress unique keys and salts for authentication and hashing. You can use your generated salts or keys. Yu can generate them here, WordPress.org secret-key service

Other Constants

WP_DEBUG

This value when set to true will display all website errors on the frontend.

Thge table_prefix variable stores the unique prefix of WordPress tables

How to edit the WP config file

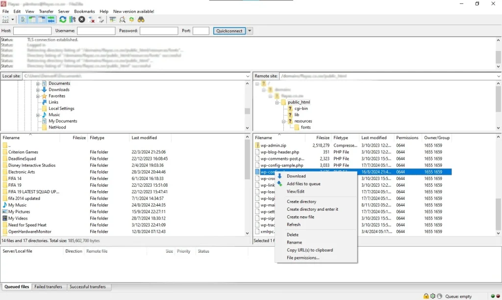
You can edit the WP config file by opening it through a FTP file manager like Filezilla. You need to know the path where website files are stored. Typical directories are: public_html, domains/site_name

If your site is in a subdirectory you must navigate to that directory.

Right click the file in FileZilla and click Edit. Press Ctrl+S on Windows or Command+S on Mac to save your edits.

wp-config filezilla
wp config editing in Filezilla

You can use the file manager in your Control panel